Contract Management Simplified: Streamline, Track and Elevate!

By Blue Tide Advisory Pvt Ltd

Unlock the potential of streamlined contract management with our cutting-edge solution. Seamlessly track workflows, redline processes, and store existing contracts in a centralized repository. Stay ahead with automated reminders for contract renewals. Elevate your contract management to new heights.

Contact Blue Tide Advisory Pvt Ltd

Contract Excellence: The Key to Operational Success

Our custom contract management system empowers organizations to streamline and automate contract requests, validity tracking, negotiation status, and redline changes, fostering enhanced collaboration and reducing operational complexities. Experience efficient contract handling, greater visibility, and improved decision-making with our tailored solution.

CEO Dashboard

CEO Dashboard

It offers a comprehensive view of the organization's contract landscape, providing real-time access to reports on executed contracts and pending requests from various entities. This centralized platform empowers informed decision-making, monitors contract performance, and fosters seamless collaboration for strategic growth and success.

Entity Insights Dashboard

Entity Insights Dashboard

A dynamic solution that automates updates in real-time, providing a comprehensive overview of the contract life cycle management process. Track progress, identify bottlenecks, and make informed decisions effortlessly.

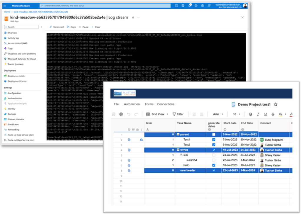
Contract Automate

Contract Automate

Our solution auto-populates start/end dates by analyzing attached contract documents using NLP & Smartsheet API. Developed in Python, hosted on Azure for accurate, efficient, and integrated contract management.

Key Features

How to get it:

Unlock the power of tailored solutions! Contact BlueTide Analytics now to elevate your operations, boost productivity, and drive success with our innovative offerings. Let's collaborate for a brighter future!

Click here to Request a Demo and Learn More!